Vendor: Siemens Digital Industries Software Category: NVMe Controller

Verification IP for NVMe

Accelerated confidence in simulation-based verification of RTL designs with NVMe interfaces over PCIe or Fabric links The Avery N…

Overview

Accelerated confidence in simulation-based verification of RTL designs with NVMe interfaces over PCIe or Fabric links

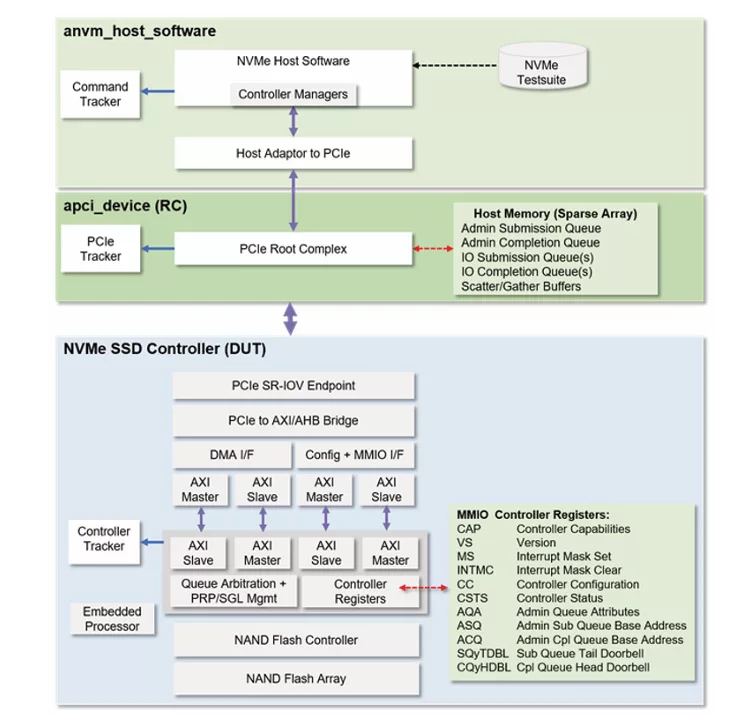
The Avery NVMe test environment solution provides comprehensive verification featuring an advanced UVM environment that incorporates constrained random traffic generation, robust packet, link, and physical layer controls and error injection, protocol checks and coverage, functional coverage, protocol analyz er-like features for debugging, and performance analysis metrics.

With the advanced capabilities of Avery VIP, you can work more efficiently, develop more complex tests, and work on more complex topologies, such as multi-path, multi-link solutions.

Avery compliance test suites offer effective core-through-chip-level tests, including those used in compliance workshops as well as extended tests devel oped by Avery to cover the specification features.

Key features

  • Supports NVMe Base 2.0, NVMe PCIe1.0, NVMe Management Interface 1.2, and NVMe RDMA 1.0
  • UNH-IOL and Avery compliance test suites
  • Host software agent model
    • Enumerate/discover and configure PCIe-based and fabric-based SSD controllers
    • NVMe transports support memory (PCIe) and message (RMDA)
    • Handles MSI, MSIx interrupts for completions
    • Discover and operate on NVMe management endpoints via native PCIe in-line flow or SMBus adapter via a SMBus 3.0 host modes
    • Supports multi-controller within one endpoint (multi-function) and across different endpoints
    • Intelligent scoreboard checks completions data extracted from host memory into command completion entries for easy user access
    • Constrained randomization of commands and PRP/SGLs plus user SGL callbacks
    • System memory management to randomly allocate and free memory pages
  • QEMU/PCIe RC VIP co-sim supports virtual host running OS, customer kernel drivers, UNH-IOL INTERACTTM , and benchmarking programs
  • Device agent model
    • Emulates SSDs, HBAs, raid controllers
    • Supports all SSD command protocols
    • Arbitrates between multiple devices/queues
    • Auto complete commands using inter-packet delays, out of order, interleaving
    • Associative array for logical blocks with preload support
    • Generates interrupts to host including interrupt coalescing
    • Full set of callbacks to allow user control over command processing and data

Block Diagram

Benefits

  • Provides a comprehensive UVM verification solution
  • Boosts verification efficiency
  • Enables development of more complex tests and more complex topologies
  • Increases effectiveness with core-through-chip-level tests
  • Generates tracker reports showing packet flow

What’s Included?

  • NVMe Host Software BFM
  • NVMe Controller BFM
  • Compliance testsuite
  • User guide

Files

Note: some files may require an NDA depending on provider policy.

Specifications

Identity

Part Number
Avery Verification IP for NVMe
Vendor
Siemens Digital Industries Software

Provider

Siemens Digital Industries Software
HQ: USA
Siemens Digital Industries Software offers a deep portfolio of software across a broad spectrum of industry domains. Siemens is the leader in driving enterprise-level digital transformation through market leading software, and services. With these capabilities, Siemens provides the catalyst to not only enable, but also accelerate digital transformation for companies of all sizes and in all industries. The Xcelerator portfolio encompasses Siemens’ capabilities for digital transformation and supports three key facets of the digital enterprise: comprehensive digital twin, personalized, adaptable solutions, and an open, modern ecosystem.

Learn more about NVMe Controller IP core

NVMe powers SSDs in the enterprise

With the emergence of non-volatile memory express (NVMe), a scalable host controller interface specifically developed for PCIe SSDs, and a supporting ecosystem plus dedicated devices such as NVMe programmable flash controller chips, the potential of PCIe SSDs for enterprise computing applications can be fully realized.

NVMe host IP for computing accelerator

NVM Express (NVMe) SSDs are well adopted by the storage industry. It delivers high performances in term of IOPS, throughput and latency. It comes with a various range of capacity and form factors including PCIe Add-In-Card, 2.5" U.2, M.2 and recently as a single BGA chip.

NVMe IP for Enterprise SSD

Most of SSD manufacturers jumped into this new storage market with flash-based technology. A second wave of products will come in the near future, using a new generation of non-volatile memories, delivering impressive speed performances compared to NandFlash memories. The SSD manufacturers will have to deal with low latency SSD controller design in order to benefit from the new NVM features, while keeping high reliability and low power consumption. This white paper proposes a solution based on a full hardware NVMe implementation, describing its architecture, implementation and characterization.

Frequently asked questions about NVMe Controller IP cores

What is Verification IP for NVMe?

Verification IP for NVMe is a NVMe Controller IP core from Siemens Digital Industries Software listed on Semi IP Hub.

How should engineers evaluate this NVMe Controller?

Engineers should review the overview, key features, supported foundries and nodes, maturity, deliverables, and provider information before shortlisting this NVMe Controller IP.

Can this semiconductor IP be compared with similar products?

Yes. Buyers can compare this product with similar semiconductor IP cores or IP families based on category, provider, process options, and structured technical specifications.

×
Semiconductor IP